|
这个问题没找到原因,这里只是简单记录一下。在之前的一篇博客中:https://blog.csdn.net/qysh123/article/details/117288885
我介绍了怎么使用Ghidra的Eclipse插件。今天想用一下其Decompile的界面,但是遇到了好奇怪的问题:
我之前系统中下载的是:ghidra_9.2.3_PUBLIC,在其目录下打开bash,运行:
bash ghidraRun
然后新建项目——随便导入一个二进制文件(具体大家可以参考别的教程:https://blog.csdn.net/weixin_39840733/article/details/111255659
但是让我奇怪的是,当我导入一个二进制文件的时候(例如这里讲的d1_both.o文件),需要自己选择语言,并且在其Console中会报一系列error,类似于:
(FileSystemFactoryMgr) No valid FileSystemInfo found for ghidra.file.formats.sevenzip.SevenZipFileSystem
我在google和百度中根本搜不到有人提到过这个error,真实太奇怪了。
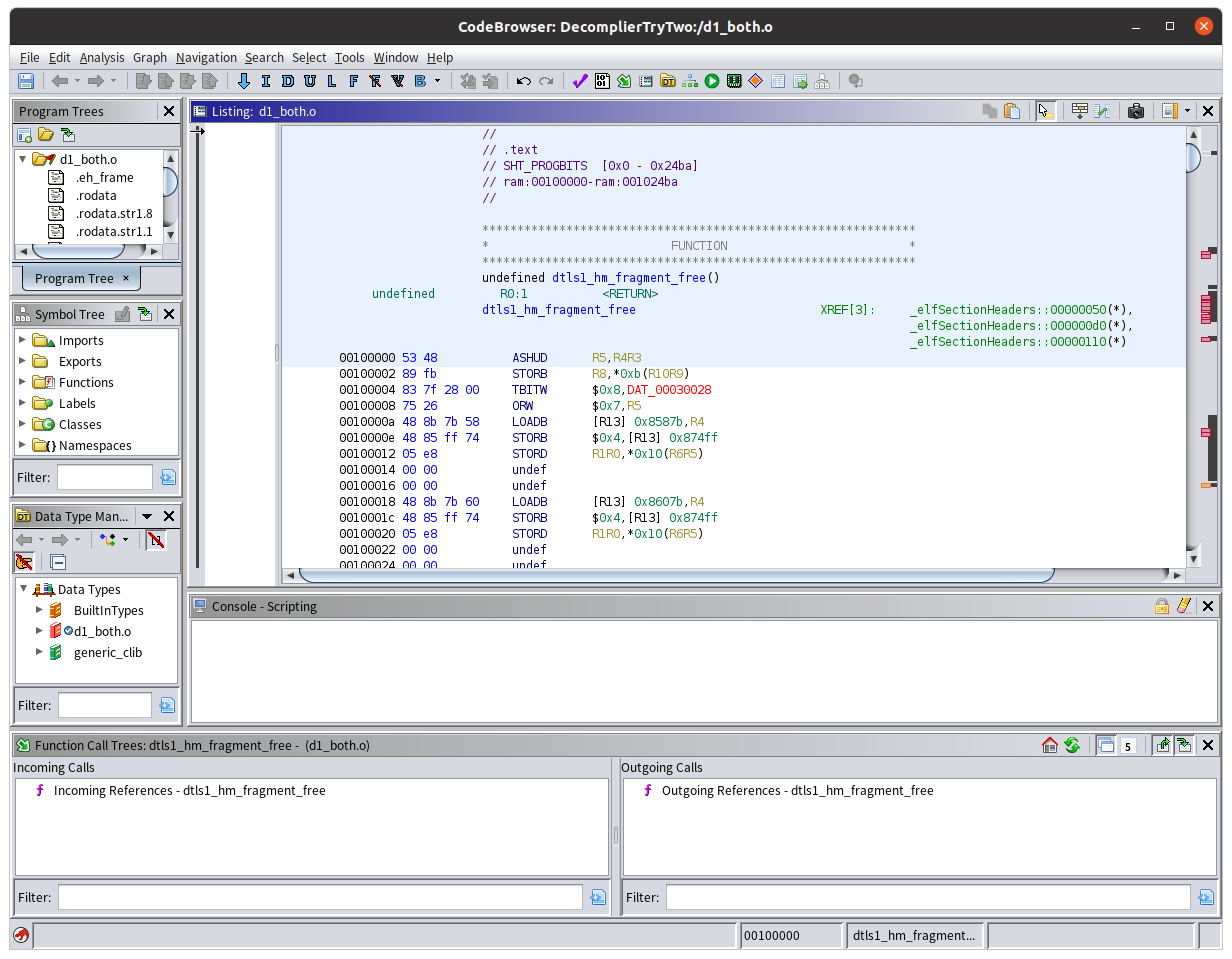
如果忽略这些error继续打开,那么还是可以看到其汇编代码,但是死活找不到能显示Decompile窗口的地方,我对这些按钮也不熟悉,真是感觉太诧异了,如下所示:

?这个真的是太奇怪了。没办法,在Windows和Ubuntu上都试了一下新的版本:
https://github.com/NationalSecurityAgency/ghidra/releases
我下载的时候已经变成10.0.1了,发现同样的操作,不需要选择Language,并且可以正常显示Decompile和对应的按钮,实在不知道是什么原因,也不知道我的Eclipse Plugin是不是得重新配置一下。新的界面如下所示:

?两者区别之处就是有了一个Cf的按钮。就简单记录一下。
|